Integração de Sistemas
Complemento do Sistema de Departamento de Pessoal
Potencialize a eficiência da sua gestão com os recursos de integração do SFDPessoal
Nossa plataforma conecta-se de forma inteligente a diversos sistemas de terceiros, eliminando retrabalhos, padronizando informações e garantindo processos mais ágeis, seguros e totalmente alinhados às necessidades da sua operação.
Com integrações modernas e flexíveis, o SFDPessoal amplia a produtividade da equipe, reduz erros operacionais e assegura uma experiência unificada em toda a gestão administrativa.
Conheça nossas integrações
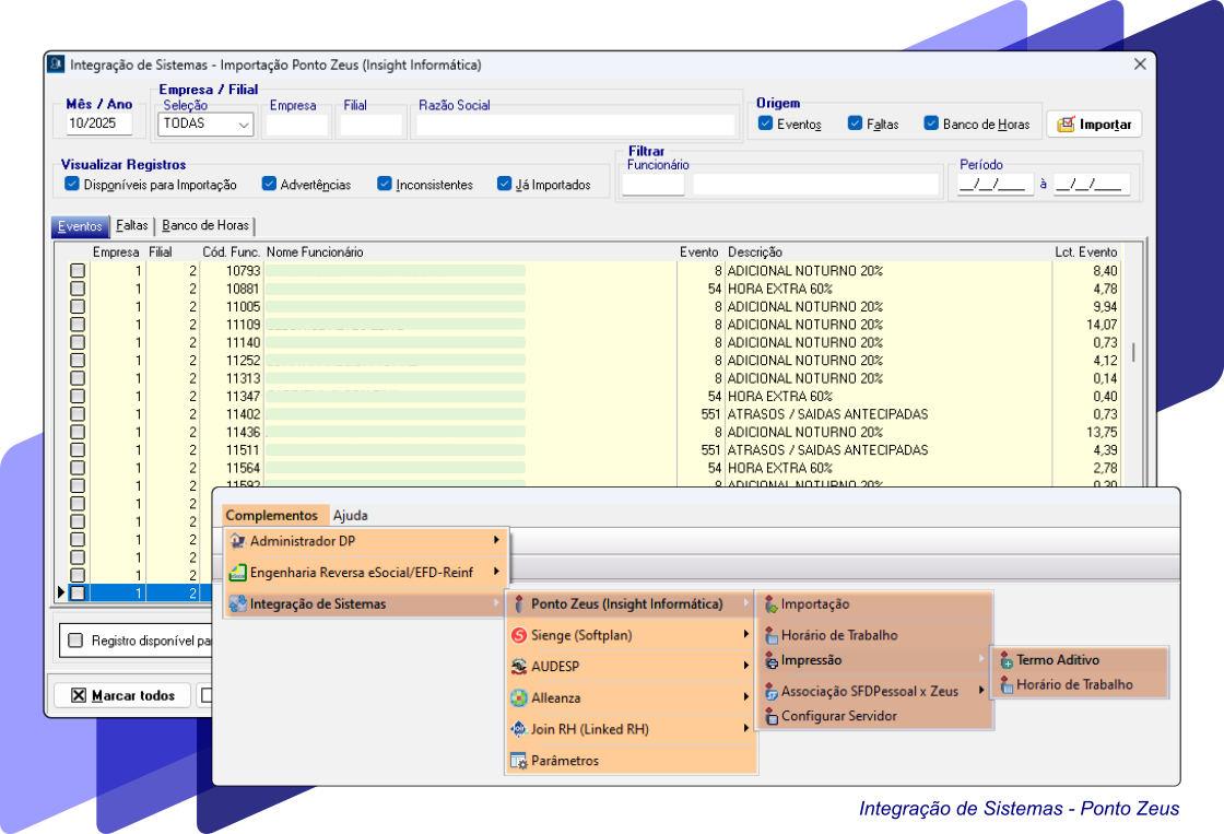
Zeus
Sistema de Ponto Eletrônico
Integração completa entre o SFDPessoal, da Sófolha Soluções Corporativas LTDA, e o Zeus, sistema de ponto eletrônico da Insight Informática LTDA.
A comunicação entre os sistemas é realizada diretamente via banco de dados, sem necessidade de geração ou troca de arquivos, garantindo maior agilidade, precisão e eliminação de retrabalho

Importação de Cadastros e Informações Trabalhistas
O Zeus acessa diretamente a base da folha de pagamento para importar automaticamente:
Horas Extras
Adicional Noturno
Atrasos
Banco de Horas
Faltas
Demais verbas variáveis apuradas
Com isso, o fechamento da folha se torna muito mais rápido e confiável, reduzindo erros e retrabalho
Gestão de Horários e Documentação
Alterações de horários de trabalho podem ser registradas por períodos específicos
Emissão automática do termo aditivo ao contrato de trabalho sempre que houver mudança na jornada
Informação no Holerite
Possibilidade de imprimir o saldo do banco de horas diretamente no holerite do funcionário, oferecendo maior transparência ao trabalhador
Parâmetros de integração - Ponto Zeus

Sienge
ERP de Gestão da Construção Civil
Integração desenvolvida para permitir a exportação dos dados da folha de pagamento processados pelo SFDPessoal, da Sófolha Soluções Corporativas LTDA, para o módulo financeiro do ERP Sienge, sistema especializado na gestão completa dos processos da indústria da construção civil, desenvolvido pelo grupo Softplan Planejamento e Sistemas S.A.

Com essa integração, os dados processados na folha de pagamento são exportados automaticamente para o módulo financeiro do Sienge, garantindo agilidade, precisão e padronização das informações

O SFDPessoal gera um arquivo completo, contendo todos os registros necessários para importação, com totalização por:
Verbas
Credores
Centros de custos
Unidades construtivas
A estrutura do arquivo é totalmente configurável, permitindo que o usuário ajuste os parâmetros de compatibilidade conforme a customização do módulo financeiro no Sienge. Assim, a integração se adapta ao modelo operacional da empresa, oferecendo flexibilidade, confiabilidade e alto desempenho
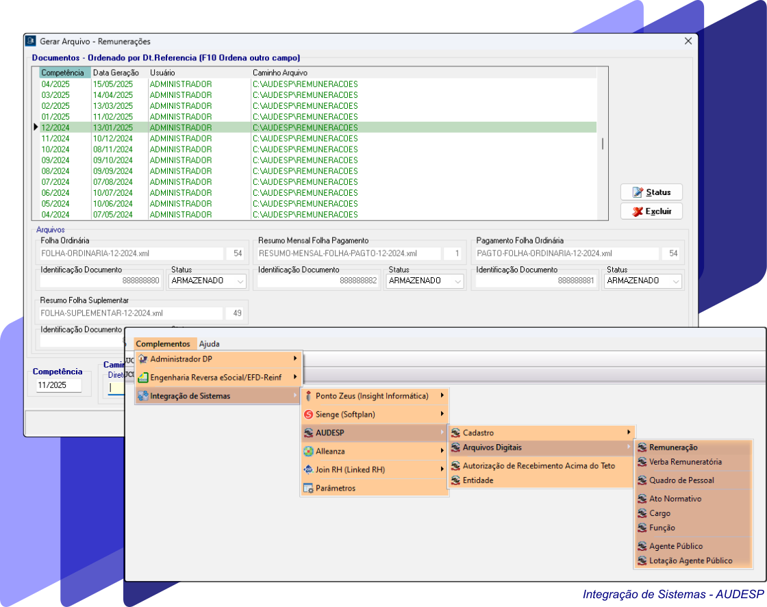
AUDESP
Prestação de Contas para o TCE-SP
O SFDPessoal, da Sófolha Soluções Corporativas LTDA, oferece integração completa com o AUDESP - Auditoria Eletrônica do Tribunal de Contas do Estado de São Paulo (TCE-SP), automatizando a geração de todos os arquivos exigidos para a entrega dos Atos de Pessoal - Etapa III

Com isso, a entidade ganha agilidade, reduz retrabalho e assegura total conformidade com as normas do Tribunal de Contas
Documentos de Atos Normativos
Inclui dados referentes à criação, alteração e extinção de cargos, além de mudanças na quantidade de vagas
Quadro de Pessoal
Estrutura completa de cargos e funções da entidade, com histórico de vagas
Quadro Funcional
Agentes Públicos: dados cadastrais essenciais dos servidores
Lotação de Agentes Públicos: registros de movimentações e lotações nos respectivos cargos
Verbas Remuneratórias
Listagem completa de proventos e descontos utilizados na folha de pagamento
Remuneração
Folha Ordinária: detalhamento de todos os proventos e descontos do pagamento regular
Resumo Mensal da Folha de Pagamento: totalização de FGTS e contribuições previdenciárias dos agentes políticos do RGPS e RPPS
Pagamento da Folha Ordinária: valores totais de remuneração bruta, descontos aplicados e líquido a pagar
Folha Suplementar: informações completas sobre pagamentos extraordinários, como folha complementar e 13º salário
Parâmetros de integração - AUDESP

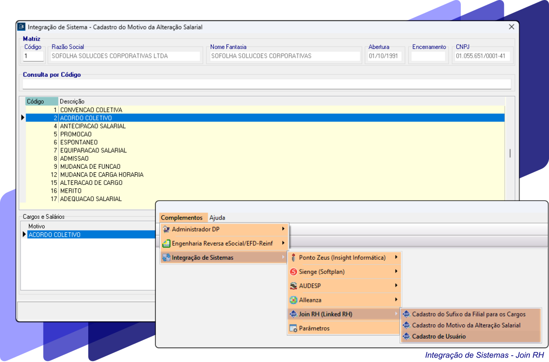
Join RH
Sistema de Recursos Humanos
Integração completa entre o SFDPessoal, da Sófolha Soluções Corporativas LTDA, e o Join RH, sistema de recursos humanos desenvolvido pela Linked RH Tecnologia para Gestão de Pessoas LTDA. A comunicação entre os sistemas é realizada diretamente via banco de dados, sem necessidade de geração ou troca de arquivos, garantindo maior agilidade, precisão e eliminação de retrabalho.

Importação de Cadastros e Informações Trabalhistas
O Join RH acessa diretamente a base de dados da folha de pagamento para importar automaticamente:
Dados cadastrais e contratuais dos trabalhadores
Histórico de alterações de cargos e salários
Valores das folhas de pagamento, detalhados por verbas e períodos
Esse processo concentra a gestão cadastral no SFDPessoal, garantindo consistência nas informações, evitando duplicidade de registros e preservando o histórico completo do trabalhador em um único sistema
Alleanza
Gestão de Plano de Saúde para Cooperativa Médica
Integração desenvolvida para permitir a importação dos valores pagos aos cooperados a partir do arquivo gerado pelo sistema da Alleanza Rio Preto Sistemas de Informática LTDA, facilitando o processamento da folha de pagamento no SFDPessoal, da Sófolha Soluções Corporativas LTDA.

O SFDPessoal importa automaticamente os valores constantes nos recibos emitidos pelo Alleanza, eliminando a necessidade de digitação manual dos proventos e descontos. Isso agiliza o fechamento da folha e garante o correto cumprimento de todas as obrigações acessórias aplicáveis aos trabalhadores cooperados.